Documentatie vvm-wet-analyse-rapporteur overzicht

Definities.
Overzicht automatisch uitgevoerde.
Overzicht publicatie resultaten.
Overzicht uit te voeren taken.
Overzicht van aanpak bekijken.
Samenvatting.

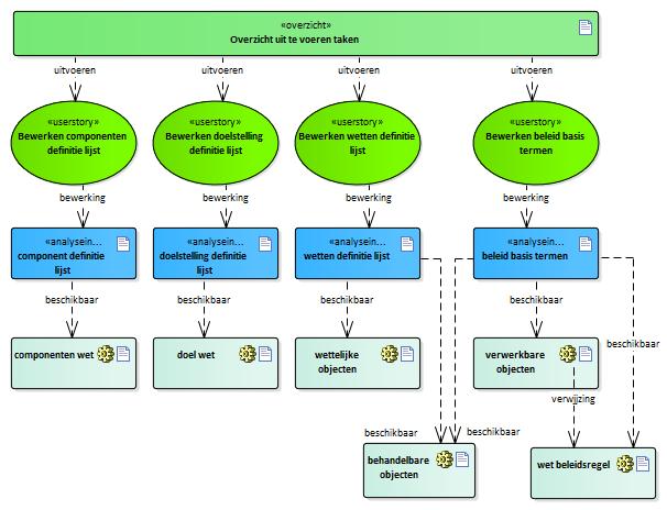
Overzicht uit te voeren taken

   
Beschrijving:

Om het patroon Rapporteur uit te kunnen voeren moeten een aantal taken zijn uitgevoerd.
Daarna kan het publiceren van de website gestart worden.
.

: Index vvm-wet-analyse-rapporteur overzicht  
(e)mpowered by VVMM moxen software