Documentatie vvm-wet-analyse-maker activiteit

Genereren sjabloon voor bedrijfsreg.
Toepassen aangepast scenario.
Toepassen sjabloon voor bedrijfsreg.
Toevoegen aangepast scenario.
Uitgeven scenario bedrijfsregel.
Verkennen bedrijfsregel documentati.
Verkennen scenario bedrijfsregel.
Verkennen scenario structuur.
Verkennen voorwaarden bedrijfsregel.
Wijzigen scenario bedrijfsregel met.
Bedrijfsregel met extra stories.
Wijzigen scenario geautomatiseerd.
Wijzigen tekst beschrijving.

Verkennen scenario bedrijfsregel

   
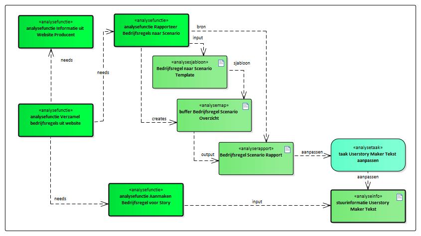
Beschrijving: Verkennen scenario bedrijfsregel. Op basis van de specificaties van een bedrijfsregel zoals die door het patroon Producent zijn gepubliceerd wordt een sjabloon gegenereerd van een scenario met daarin de stappen die moet worden uitgevoerd. Dit sjabloon staat in een rapport het Bedrijfsregel Scenario Rapport.


In eerste instantie wordt een sjabloon nog niet gepubliceerd als een scenario met userstories. Om het scenario te publiceren moet je het sjabloon voor een bedrijfsregel opnemen in de stuurinformatie Userstory Maker Tekst.
De taak Userstory Maker Tekst aanpassen beschrijft wat je hiervoor moet doen.
De analysefunctie Rapporteer Bedrijfsregels naar Scenario zorgt voor het vullen van het sjabloon. Daartoe wordt een overzicht gemaakt van de bedrijfsregels die het patroon Producent heeft aangemaakt. Deze informatie wordt omgezet tot een voorstel voor het scenario met behulp van het Bedrijfsregel naar Scenario Template.
Wanneer je het sjabloon zonder wijzigingen overneemt, wordt een scenario gepubliceerd met twee acties. Iets ontvangen en vervolgens verwerken
Er kunnen voorwaarden zijn gekoppeld aan de bedrijfsregel. In dat geval worden acties toegevoegd om de voorwaarden te inspecteren en eventueel en afwijzing van de verwerking uit te voeren.
Een voorbeeld uit de Databankenwet is het scenario afhandelen toebrengen ongerechtvaardigde schade.
.

Omvat: Scenario bedrijfsregel verkennen.
: Index vvm-wet-analyse-maker activiteit  
(e)mpowered by VVMM moxen software permalink